Заполните поля формы, нажмите отправить и ожидайте обратного звонка
и стать первым в своем деле!
Рассказываю, как аутсорсинг маркетинга помогает решать бизнесу нестандартные задачи.
Поделюсь:
Я уже довольно давно занимаюсь системным маркетингом для логистов в Екатеринбурге и очень хорошо изучил этот рынок. Если нужна консультация или помощь с маркетингом для вашего бизнеса — обращайтесь.
Знакомьтесь, «Хот Лоджистикс» — 3PL-оператор в Екатеринбурге. Когда мы приступали к сотрудничеству, это была еще достаточно молодая организация, около четырех лет. Компания оказывала весь комплекс логистических услуг, что и конкуренты, но отличалась от большинства игроков рынка.
| Преимущества | Слабые стороны |
| В собственности свой классный складской комплекс. Обычно все операторы Екатеринбурга арендуют складские площади, а у «Хот Лоджистикс» была развита своя инфраструктура благодаря другому бизнесу собственника | Нет филиалов в Свердловской области. Компания работала только в черте Екатеринбурга, что сильно сужало географию работы |
Такое нестандартное положение объясняется историей возникновения бренда. Как и многие другие 3PL-операторы города, «Хот Лоджистикс» возникла для обслуживания одного крупного бренда — в этом случае это был Уралплит. Оба бренда принадлежали одному человеку — по сути владелец построил складской комплекс под свои нужды, а после решил организовать на его базе отдельную компанию. Так «Хот Лоджистикс» и стала 3PL-оператором.
Мы застали интересный этап развития рынка. Клиент обратился к нам в очень удачное время: когда в Екатеринбурге не было сформировано устойчивой тройки лидеров в нише, а спрос на логистические услуги резко вырос, что давало место для стратегического маневра. Возникла такая ситуация, что на рынке буквально не было свободных складов. Маркетплейсы скупали свободные площади за тройную цену, а новые предложения расходились за день-два.
Нам нужно было быстро реагировать, чтобы бренд получил как можно больше видимости и влияния на этапе перераспределения рынка. То есть сделать блиц-криг — продвинуть молодой, малоизвестный бренд так, чтобы занять как можно больше позиций в нише.
Перед любым продвижением важно вообще понять, с кем бренду предстоит конкурировать на рынке. Особенно в момент дележки, когда каждый бренд стремится отхватить кусочек пирога побольше.
Для новых клиентов мы всегда проводим индивидуальный конкурентный анализ, чтобы опередить все плюсы и минусы игроков рынка, которые можно будет использовать в новой маркетинговой стратегии.
В рамках анализа конкурентов мы делаем:
В блоге ARS CREATIVE есть подробный разбор того, как мы делаем анализ конкурентов на 100 страниц. Обязательно загляните — обещаю, будет много интересного.
Уже на этапе конкурентного анализа стало понятно, что компании нужен небольшой редизайн. Рефреш, обновление маркетинга, который подогреет интерес к малоизвестному бренду.
Поскольку «Хот Лоджистикс» уже обслуживала небольшой пул клиентов до момента обращения к нам, было важно определить показатель NPS. Индекс потребительской лояльности — грубо говоря, насколько клиенты удовлетворены услугами компании. Это необходимо, чтобы понять, где у компании слабые стороны, что нужно доработать, а что усилить — чтобы на новых клиентах начать использовать свежий подход.
Здесь нам важно понять, как в конкретный момент чувствуют себя клиенты, и как предполагаемые изменения могут позитивно или негативно отразиться на клиентской лояльности (через прогноз), а как следствие, и на финансовом фундаменте компании.
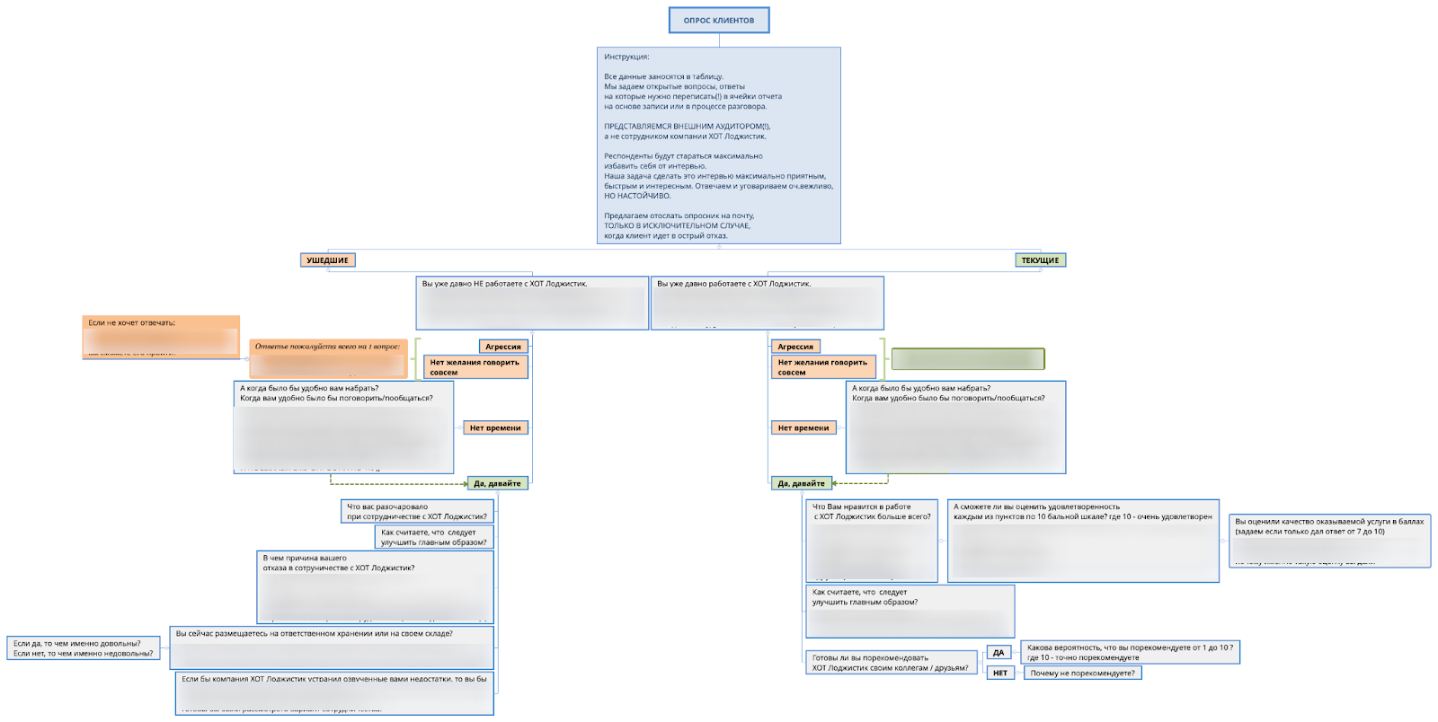
В рамках нашего анализа мы опросили 2 сегмента клиентской базы компании «Хот Лоджистикс»: текущие и ушедшие клиенты. Здесь интересует текущий уровень удовлетворенности и фактическая оценка. Например, люди, которые на текущий момент времени уже не пользуются услугами компании, могут беспристрастно оценить качество ее обслуживания.

Схема расчета общей лояльности к бренду
Мы опросили 25 компаний «Хот Лоджистикс»: казалось бы, что качество услуг устраивало текущих потребителей, но процент неудовлетворенных клиентов выше положенных 15% говорил, что не все так просто. Следовательно, важно определить источник проблемы и точки роста, после чего менять бизнес-процессы.

Опрос клиентов

Сводные данные
Детальный опрос показал, что клиенты больше всего ценят коммуникацию и отношение сотрудников. На втором месте — показатели цены, оперативности и индивидуального подхода к решению вопросов. С одной стороны, это хорошо, с другой — это показатель ручного управления бизнесом, что мешает масштабированию и увеличивает риск ошибок из-за человеческого фактора. Впрочем, это стандартная история на таком этапе развития.

Пример опроса
Мы определили, какие клиенты «Хот Лоджистикс» требуют к себе больше внимания и разработали рекомендации, чтобы улучшить сервис в их отношении. Свели все жалобы в таблицу и определи, что вообще нужно улучшить компании. Глобально выделились:
Время идти дальше, теперь смотрим в будущее — на потенциальных клиентов.
Данные конкурентного анализа и NPS показали, что отношение к бренду неоднозначное. Для дальнейшего роста нужно меняться и чтобы быстро подскочить к топ-3 нового, зарождающегося рынка, нужен редизайн бренда. Идея в следующем — мы полностью смещаем фокус с негативных факторов и презентуем клиентам и ЦА легкий ребрендинг. Новая история, свежие процессы, обновление — давайте к нам, мы изменились и преобразились. Готовы привлекать больше клиентов и работать лучше.
Построение бренда — центральный элемент маркетинговых стратегий. Важно постоянно повышать силу бренда — способность сопротивляться влиянию внешних и внутренних факторов. Это отдельная маркетинговая работа, которую на практике редко кто вообще делает, если в штате нет маркетолога.
И вот мы сделали замер восприятия бренда — получился очень интересный анализ. Мы посмотрели:
Проанкетировали и собрали много откликов. У молодой компании сила бренда часто низкая и важно правильно определить точку А для оценки. Яркий показатель — количество брендовых запросов в поиске, но если их мало, стоит брать брендинг на «свободном» рынке.
Мы провели анкетирование аудитории через таргетированную рекламу без какого-либо вознаграждения. Таким образом, респонденты заполняли анкеты по собственной инициативе и желанию на основе схожих интересов, что является подтверждением беспристрастности аудитории. Определили отношение ЦА к бренду и ассоциации с лого компании.

Определили, с чем ассоциируется бренд
При оценке узнаваемости лого мы проводим большое исследование среди существующих клиентов компании и потенциальных из разных сегментов ЦА. Собираем объемную сводную таблицу и приходим к выводам:

Часть опросного блока по логотипу

Часть сводных данных по таблице опроса

Сравнение лого «Хот Лоджистикс» и конкурентов
Кстати, у нас есть кейс по продвижению «Санта Логистик» — прямого конкурента «Хот Лоджистикс», с которым начали работать спустя 3 года после событий текущей истории. В кейсе события пересекаются и можно взглянуть на рынок под разными углами.
Это очень важная работа, которой многие пренебрегают. Часто владельцы бизнеса не понимают важность логотипа в брендинге и нанимают недорогих дизайнеров. Потом это обязательно выходит боком. Например, в нашем опросе ЦА респонденты выдали занимательные заключения:
Согласитесь, общий тон не слишком позитивный. А это лишь малая часть выборки.

Разработали рекомендации по логотипу и усилению влияния бренда на ЦА.
По данным из трех анализов уже стало понятно, что слабая позиция бренда на рынке взаимосвязана с его неоднозначным, порой негативным восприятием. А негативное восприятие бренда в совокупности с низким NPS — убийственное сочетание для бизнеса.
Раскрывать все карты не будем — маркетинговую стратегию не покажу. Просто скажу, что определили точку А, составили KPI и зоны роста, и разработали наглядные рекомендации, как и куда нужно двигаться.
После всех исследований упаковали маркетинговую стратегию в презентацию и провели встречу с сотрудниками «Хот Лоджистикс». Ввели в курс дела, показали стратегию и план будущей работы, чтобы весь персонал был в одном информационном поле. Это сильно важно, но на практике опять же мало кто таким занимается.

Пока мы проводили маркетинговые исследования, клиент обратился с нетривиальной задачей — настроить цифровую инфраструктуру на складе. На тот момент за это отвечал сисадмин, работающий на полставки — парень не всегда был на месте и по сути занимался только поддержкой.
Нас же попросили заняться масштабированием — довести все до ума и расширить. Обычно маркетинговые агентства этим не занимаются, но поскольку мы довольно часто бывали на складе и в офисе пока проводили исследования, согласились помочь.
Мы провели аудит, определили пул задач, которые нужно решить. Итог:
В рамках аутсорсинга на агентство всегда можно повесить сопутствующие задачи, которые мешают бизнесу. В этом есть своя логика: поскольку наши сотрудники уже были погружены в часть бизнес-процессов, клиенту не пришлось долго погружать нас в свои задачи. Мы быстро подхватили задачу и решили проблему.
Мы всегда идем навстречу клиентам и можем взять в работу нецелевую для агентства задачу, но иногда это выходит боком. Например, при раскладке сетей и помощи в сис администрировании нас завалило всякими непрофильными проблемами-задачами. Например, частая проблема на складах — постоянный отвал терминалов, который не обошел стороной и нас.
Вместо того, чтобы увеличить прибыль для агентства за счет доп услуги, мы подхватили солидную головную боль. По итогу, решили проблему клиента, но для агентства такой маневр стал нерентабельным. Теперь к непрофильным услугам будем относиться внимательнее, хоть и всегда рады пойти решить любую проблему.
Клиент очень вовремя обратился за помощью и получил все для быстрого старта. В частности, мы подсказали:
Бонус — избавили от головной боли по поводу сисадмина. Что тоже профит)
Бизнесу плохо без толкового маркетолога. Содержать грамотного спеца в штате дорого, найти адекватного человека на парт-тайм работу — нереально. Единственный, по моему мнению, компромисс цена–вовлеченность — передача маркетинга на аутсорсинг.
Рассказываю об этом подробнее в Telegram-канале и личных консультациях.
Подберем лучшее решение для вашего бизнеса!
Сайт визитка: как мы сделали новый сайт для бухгалтеров
Сайт визитка: как мы сделали новый сайт для бухгалтеров
Многостраничный сайт для туристической компании «Земля Лугуя»
Многостраничный сайт для туристической компании «Земля Лугуя»
Сайт для международной выставки (которую посетил сам Ди Каприо)
Сайт для международной выставки (которую посетил сам Ди Каприо)